Creació de contingut dins del directori

Ara que tenim el Active Directory activat hem de distribuir tota la nostra empresa ficticia en departaments, usuaris, equips i de més fent ús de les “Organizational Units”. Aquestes unitats ens permeteixen organitzar i fer una gestió adequades de tots els objectes que volguem dins del Active Directory.

Obrim "Active Directory Users and Computers"

Per fer tota aquesta configuració, farem ús d’aquesta funcionalitat la qual explicaré ara més endevant. La cerquem i la executem amb un usuari administrador dins del nostre servidor.

Crear les OUs (Organizational Units)

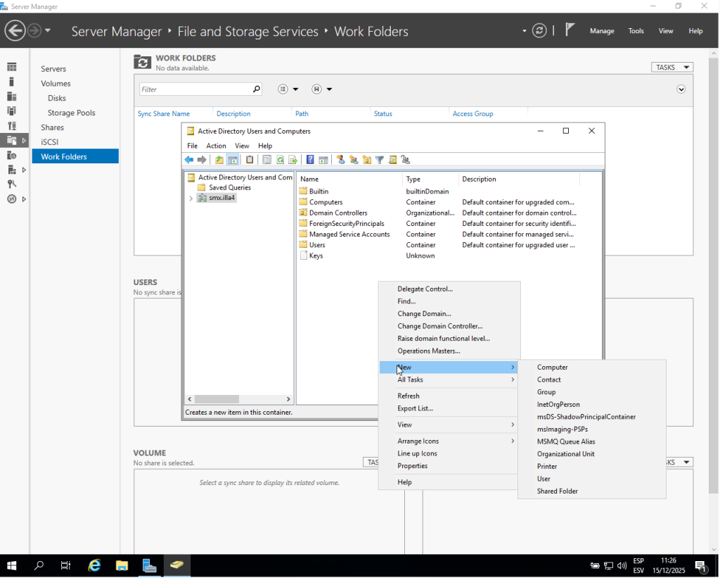
Se’ns obrirà aquest programa on podrem veure tota l’estructura del nostre Active Directory. Hem de cercar el nostre domini i fer clic dret. Quan se’ns obri el menú que pots veure a la captura, cerquem l’opció “organizational unit” i la creem fent clic sobre aquesta.

Crear la organizational unit principal

Crearem l’OU principal, on aniran tota la resta d’objectes de l’empresa. Només hem d’escollir un nom i si volem, seleccionar l’opció que hi ha a sota. Aquesta protegeix a la OU de ser esborrada accidentalment.

Estructura de les OUs del Active Directory

Després de repetir les pases anteriors per crear la estructura, finalment ha quedat aixins. Dins de la carpeta equips, aniran equips. Dins de la carpeta Usuaris, aniran tots els usuaris que faran us del servei. Finalment, dins dels grups de Seguretat o Distribució aniran els administradors del servidor.

Crear els comptes d'usuaris

Ara hem de crear comptes d’usuari pels distints departaments. Fem clic dret dins de l’OU en el qual ho volem posar i escollim l’opció “user”. Posem un nom, el cognom i el nom.  A continuació, introduïm la contrasenya amb la política hem escollit i el guardem.

Crear politiques de grup per els usuaris (GPOs)

Ara hem de crear polítiques de grup per gestionar els privilegis d’aquests usuaris dins del Active Dircetory. Novament fent clic dret crearem un nou objecte anomenat “Group”. Escollim un nom i quan estigui creat, l’editem fent clic en “Properties”.

A dins de la GPO

Dins de les propietats del GPO, hem d’escollir els usuaris que vulguem incloure que serien tots els prèviament configurats. Aquests usuaris només tindran permisos de lectura dins del AD per el que fa l’administració del servidor, però podran seguir accedint als recursos públics del servidor sempre que vulguin.

Assignar permisos

Ara assignem permisos dels usuaris dins de la pestanya “Authenticated Users”, els previament mencionats.

Cookie Consent Banner by Real Cookie Banner